neo4j图数据库
neo4j图数据库,添加数据库、测试链接、保存等基础操作为通用,不在此章节赘述。
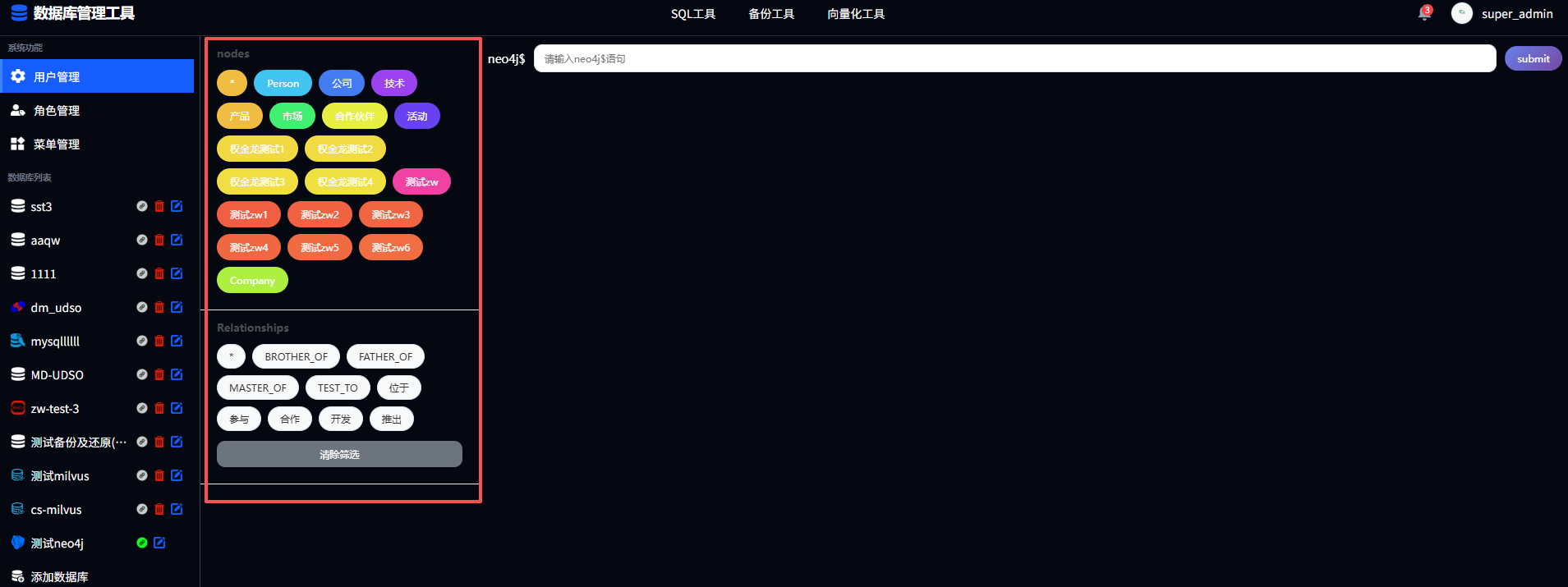
1.连接数据库查看所有标签及关系
连接成功后,点击数据库列表中的neo4j数据库,进入到该页面。可查看该数据库下所有的标签名称及关系名称

2.查看标签下所有节点
点击左侧标签列表中任意标签,可查看该标签下的所有节点信息,点击任意节点可查看该节点的详细信息。

点击*即查所有

3.查看关系
点击左侧关系列表中任意关系,可查看该关系下的所有节点绘制的图信息。

点击关系可查看该关系的详细信息

点击*即查所有

4.cypher语句输入
可在头部文本框内进行输入合法的自定义cypher语句,进行执行。

本文档来自—MDBTool 丨 数据库工具平台
扫一扫